Click Chuột
Mô phỏng cú click chuột vào một phần tử. Node sẽ click vào phần tử đã hiển thị trên DOM, dù không xuất hiện trên màn hình.
Bộ chọn phần tử
Lựa chọn Bộ Chọn để phần tử nhấn vào.
Tuỳ chọn bộ chọn
Lựa chọn các tuỳ chọn cần thiết
Hành động
Chọn các hành động click chuột như sau
Click
Thực hiện hành động click vào các phần tử mong muốn
Ví dụ sử dụng node Click Chuột để click vào nút Hỗ trợ ở trang Vinhomes
Trước tiên, lấy selector của nút Hỗ trợ sau đó chèn vào Bộ chọn phần tử của node Click Chuột, sau đó lựa chọn hành động Click và nút chuột Left


Sau đó, người dùng sẽ chạy thử đoạn quy trình để xem có thực hiện hành động click không

Kết quả cho thấy đã click vào mục click vào mục Hỗ trợ
Hover
Thực hiện hành động Hover vào các phần tử mong muốn
Ví dụ sử dụng node Click Chuột để Hover vào nút Tin tức ở trang Vinhomes
Trước tiên, lấy selector của nút Tin tức sau đó chèn vào Bộ chọn phần tử của node Click Chuột, sau đó lựa chọn hành động Hover


Sau đó, người dùng sẽ chạy thử đoạn quy trình để xem có thực hiện hành động Hover không

Kết quả cho thấy đã click vào mục Hover vào mục Tin tức
Down
Thực hiện hành động Down vào các phần tử mong muốn
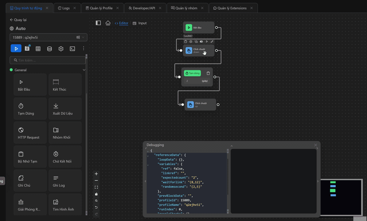
Ví dụ sử dụng node Click Chuột với hành động Down và node Click Chuột với hành động Down để di chuyển nhân vật trong game Pixel
Đầu tiên người dùng cần lấy được toạ độ của điểm muốn đến trong game

Sau đó, cấu hình node Click Chuột với hành động Down kèm tọa độ điểm đến, lưu ý thời gian giữ phím Down, ở đây để đảm bảo đến đúng toạ độ người dùng muốn người dùng cần kết hợp node Click Chuột với hành động Hover và sau đó là node Click Chuột với hành động Up ở toạ độ đích đó để thời gian giữ là 0 giây. Khi đó đến toạ độ muốn Up nhân vật của người dùng sẽ dừng lại.


Nếu không kết hợp người dùng cần cấu hình thời gian giữ phím, và điều này không đảm bảo nhân vật người dùng sẽ tới đích.

Giờ người dùng sẽ chạy thử xem nhân vật người dùng có di chuyển đến điểm đích không

Và như người dùng đã thấy, nhận vật của người dùng đã đến điểm người dùng mong muốn
Up
Thực hiện hành động Up cho trang web hiện tại. Thông thường người dùng chỉ dùng hành động này sau hành động Down để có thể thao tác các hành động khác.
Ví dụ sử dụng node Click Chuột với hành động Up kết hợp các hành động Down với game Pixel
Đầu tiên người dùng cần lấy được toạ độ của điểm muốn đến trong game

Sau đó, cấu hình node Click Chuột với hành động Down kèm toạ độ của điểm đến, ở đây có một lưu ý là thời gian giữ phím Down, ở đây để đảm bảo đến đúng toạ độ người dùng muốn người dùng cần kết hợp node Click Chuột với hành động Down với thời gian giữ là 0 giây và sau đó là node Click Chuột với hành động Up ở toạ độ đích đó để. Khi đó đến toạ độ muốn Up nhân vật của người dùng sẽ dừng lại. Cuối cùng người dùng sẽ dùng node Click Chuột với hành động Click vào túi hạt giống



Sau khi cấu hình xong người dùng sẽ chạy đoạn quy trình này xem liệu nhân vật có di chuyển đến đích mong muốn và click vào túi hạt giống không

Như người dùng thấy quy trình đã chạy theo người dùng mong muốn.
Tiếp theo, người dùng sẽ test với trường hợp không dùng node Click Chuột với hành động Up trong quy trình

Và như người dùng đã thấy, nhận vật của người dùng đã đến điểm người dùng mong muốn nhưng không click vào túi hạt và node Click Chuột đã bị lỗi ở Log
Do đó sau khi sử dụng hành động Down người dùng nên thêm hành động Up để có thể thực hiện các node thao tác click tiếp theo
Double Click
Thực hiện hành động click 2 lần vào phần tử mong muốn.
Ví dụ sử dụng node Click Chuột với hành động Double Click vào game xKuCoin
Đầu tiên người dùng sẽ xác định nơi cần click đó chính là khu vực có hình ảnh con ếch như sau

Sau đó, người dùng sẽ tìm ra selector của khu vực đó và sử dụng nó ở trong node Click Chuột với hành động Double click và kèm theo bật lựa chọn Human click. Khi bật lựa chọn này, người dùng sẽ click random trong phạm vi chứa phần tử con ếch.

Sau đó, người dùng sẽ chạy thử node Click Chuột đã được cấu hình

Và như người dùng thấy đã click 2 lần vào con ếch
Multiple Click
Thực hiện hành động click nhiều lần vào các phần tử mong muốn
Ví dụ sử dụng node Click Chuột với hành động Multiple Click vào game xKuCoin
Đầu tiên người dùng sẽ xác định nơi cần click đó chính là khu vực có hình ảnh con ếch như sau

Sau đó, người dùng sẽ tìm ra selector của khu vực đó và sử dụng nó ở trong node Click Chuột với hành động Multiple Click với số lần là 10 và kèm theo bật lựa chọn Human click. Khi bật lựa chọn này, người dùng sẽ click random trong phạm vi chứa phần tử con ếch.

Sau đó, người dùng sẽ chạy thử node Click Chuột đã được cấu hình

Và như người dùng thấy đã click nhiều lần lần vào con ếch
Nút chuột
Chọn nút chuột trong các lựa chọn như chuột phải, trái, giữa.
Nút chuột Left
Click chuột với nút chuột Left của con trỏ chuột
Ví dụ sử dụng node Click Chuột với hành động Click và nút chuột Left để click vào nút Hỗ trợ ở trang Vinhomes
Trước tiên, lấy selector của nút Hỗ trợ sau đó chèn vào Bộ chọn phần tử của node Click Chuột, sau đó lựa chọn hành động Click và nút chuột Left


Sau đó, người dùng sẽ chạy thử đoạn quy trình để xem có thực hiện hành động click không

Kết quả cho thấy đã click vào mục click vào mục Hỗ trợ
Nút chuột Middle
Click chuột với nút chuột Middle của con trỏ chuột
Ví dụ sử dụng node Click Chuột với hành động Click và nút chuột Middle để click vào nút Hỗ trợ ở trang Vinhomes
Trước tiên, lấy selector của nút Hỗ trợ sau đó chèn vào Bộ chọn phần tử của node Click Chuột, sau đó lựa chọn hành động Click và nút chuột Middle


Sau đó, người dùng sẽ chạy node Click Chuột để xem có thực hiện hành động click với nút chuột Middle không

Và như người dùng thấy đã click vào mục Hỗ trợ nên trang Thông tin liên hệ đã được mở ở trang mới
Nút chuột Right
Click chuột với nút chuột Right của con trỏ chuột
Ví dụ sử dụng node Click Chuột với hành động Click và nút chuột Right để click vào nút Hỗ trợ ở trang Vinhomes
Trước tiên, lấy selector của nút Hỗ trợ sau đó chèn vào Bộ chọn phần tử của node Click Chuột, sau đó lựa chọn hành động Click và nút chuột Right


Sau đó, người dùng sẽ chạy node Click Chuột để xem có thực hiện hành động click với nút chuột Right không

Và như người dùng thấy đã click vào mục Hỗ trợ nên trang Thông tin liên hệ đã được mở ở trang mới
Phím nhấn kèm
Chọn các phím nhấn kèm như Ctrl, Alt, Shift, Meta
Phím Ctrl
Khi kết hợp với hành động nhấn chuột, nó sẽ mở đến một cửa sổ mới nếu nhấn vào các đoạn link hoặc bất kì phần tử nào có khả năng tải trang
Ví dụ
Sử dụng node Click Chuột với hành động Click,nút chuột Left, phím nhấn kèm Ctrl để click vào nút Hỗ trợ ở trang Vinhomes
Trước tiên, lấy selector của nút Hỗ trợ sau đó chèn vào Bộ chọn phần tử của node Click Chuột

tiếp theo chọn hành động Click,nút chuột Left, phím nhấn kèm Ctrl

Sau đó, người dùng sẽ chạy thử đoạn quy trình để xem có thực hiện hành động click không

Kết quả cho thấy đã click vào mục click vào mục Hỗ trợ và một trang mới đã được mở ra
Phím Alt
Khi kết hợp với hành động nhấn chuột, nó sẽ tải xuống file liên kết, khi nhấn vào file đó thì sẽ mở đến trang có giao diện tương ứng với trang sẽ hiển thị khi nhấn vào phần tử đó
Ví dụ
Sử dụng node Click Chuột với hành động Click,nút chuột Left, phím nhấn kèm Alt để click vào nút Hỗ trợ ở trang Vinhomes
Trước tiên, lấy selector của nút Hỗ trợ sau đó chèn vào Bộ chọn phần tử của node Click Chuột

tiếp theo chọn hành động Click,nút chuột Left, phím nhấn kèm Alt

Sau đó, người dùng sẽ chạy thử đoạn quy trình để xem có thực hiện hành động click không
Khi chạy thì sẽ tải xuống 1 file như sau, nhấn vào file đó thì một trang mới sẽ được mở ra

Phím Shift
Khi kết hợp với hành động nhấn chuột, nó sẽ mở liên kết trong cửa sổ mới
Ví dụ
Sử dụng node Click Chuột với hành động Click,nút chuột Left, phím nhấn kèm Shift để click vào nút Hỗ trợ ở trang Vinhomes
Trước tiên, lấy selector của nút Hỗ trợ, sau đó chèn vào Bộ chọn phần tử của node Click Chuột

tiếp theo chọn hành động Click,nút chuột Left, phím nhấn kèm Shift ở node

Sau đó, người dùng sẽ chạy thử đoạn quy trình để xem có thực hiện hành động click không

Kết quả cho thấy đã click vào mục click vào mục Hỗ trợ và một cửa sổ mới đã được mở ra
Phím Meta
Phím này là phím Windows trên bàn phím, nhưng ít được sử dụng.
Human Click
Mô phỏng hành động cick như người, thường dùng trong trường hợp click để bypass cloudflare hoặc một số trang web yêu cầu 1 số hành động như người hoặc khi người dùng muốn click ngẫu nhiên vào một vị trí khác trên phần tử
Ví dụ
Sử dụng node Click Chuột với hành động hover ở nút Sign in ở trang Google
Trước tiên, lấy selector của nút Sign in, sau đó chèn vào Bộ chọn phần tử của node Click Chuột

tiếp theo chọn hành động Hover và bật Human Click

Sau đó, người dùng sẽ chạy thử đoạn quy trình để xem có thực hiện hành động hover không và xem vị trí hover có khác nhau không


Và như người dùng thấy đã hover ở các vị trí sau trên nút Sign in
Ví dụ thực tế
Trường hợp thực tế người dùng muốn thực hiện hành động vuốt trang web như sau

Ví dụ khi muốn thực hiện hành động vuốt từ trên xuống để có thể di chuyển lên màn hình ở trên. Cần phải cấu hình các node Click Chuột như sau

Đầu tiên lấy toạ độ của một điểm bất kỳ ở gần cạnh trên màn hình bằng Bộ chọn có sẵn trong quy trình tự động

Dùng toạ độ đó cấu hình trong node Click Chuột với hành động Down như sau

Tương tự lấy toạ độ của một điểm nằm gần cạnh dưới màn hình

Dùng toạ độ đó cấu hình trong node Click Chuột với hành động Hover như sau

Cấu hình node Click Chuột với toạ độ đó nhưng với hành động Up

Khi đó cụm node sẽ như sau

Khi chạy các node đó, màn hình sẽ được vuốt xuống để hiển thị các hình ảnh ở phía trên

