Bảng tính (Excel) - Speadsheets
Thao tác với dữ liệu bảng tính Excel.
Lấy giá trị ô bảng tính
Lấy giá trị các ô của bảng tính trong file excel
Đường dẫn file
Chọn đường dẫn file excel trong máy tính
Phạm vi
Phạm vi dữ liệu muốn lấy ra để sử dụng. Chẳng hạn với dữ liệu như hình, người dùng muốn lấy các giá trị từ hàng 1 cột A đến hàng 3 cột B thì phạm vi sẽ là A1:B3.

Ngoài ra trong trường hợp có nhiều trang tính, thì cần thêm tên trang tính trước phạm vi, chẳng hạn có 2 trang tính là Sheet1 và Sheet2, người dùng muốn lấy các giá trị từ hàng 1 cột A đến hàng 3 cột B nằm ở trang tính Sheet1 thì phạm vi sẽ ghi là Sheet1!A1:B3

Khoá Tham chiếu
Dùng để định danh dữ liệu đọc được. Tham chiếu từ các khối sử dụng như Lặp dữ liệu, Xuất dữ liệu,...
Sử dụng hàng đầu tiên làm từ khoá
Sử dụng hàng đầu tiên của bảng tính làm khoá đối tượng.
Tên cột dùng làm khoá chính
Trong trường hợp người dùng muốn dùng chính xác dữ liệu với profile đang chạy thì người dùng chọn lựa chọn này
Giá trị là dạng mảng
Trong trường hợp người dùng muốn dùng nhiều dữ liệu ở cùng một profile, người dùng có thể chọn lựa chọn này
Ví dụ thực tế
Ví dụ login tài khoản vào một profile chỉ định
Ví dụ
Ở đây người dùng muốn sử dụng dữ liệu từ file dữ liệu để login tài khoản trên w3schools

Đầu tiên người dùng sẽ tạo một file dữ liệu gồm các ô profileId, email, pass

Tiếp theo, người dùng sẽ cấu hình node Bảng tính để lấy dữ liệu từ file dữ liệu. Ở phạm vi người dùng để phạm vi của dữ liệu muốn lấy là A1:C3, hoặc để chắc chắn hơn thì người dùng có thể để là A1:C1000 phòng trừ thêm nhiều dữ liệu hơn ở file dữ liệu này thì node này vẫn lấy được hết dữ liệu. Khoá tham chiếu người dùng đặt là data. Tiếp đó chọn Sử dụng hàng đầu làm khoá chính để sử hàng đầu trong file dữ liệu làm khoá chính. Tiếp theo, chọn cột dùng làm khoá chính là: profileId để có thể chỉ định dữ liệu ở hàng tương ứng với profileId khi dùng ở profile đó.

Tiếp theo, người dùng sẽ cấu hình node Nhấn phím để điền thông tin email trong cột email từ file dữ liệu. Đầu tiên người dùng điền selector tương ứng với phần tử chứa ô email. Tiếp theo, chọn lựa chọn Gõ nội dung, nội dung người dùng điền trong đây bằng biểu thức lấy dữ liệu từ các hàng nằm cùng giá trị với profileId đang chạy, ví dụ id của profile đang chạy là 15981 thì email lấy bằng biểu thức tổng quát {{spreadSheets.khoa_tham_chieu.[profileId].ten_cot}} khi sử dụng trong quy trình này là {{spreadSheets.data.[profileId].email}} sẽ là trujhasd23@gmail.com

Tiếp theo, người dùng sẽ cấu hình node Nhấn phím để điền thông tin password trong cột passs từ file dữ liệu. Đầu tiên người dùng điền selector tương ứng với phần tử chứa ô email. Tiếp theo, chọn lựa chọn Gõ nội dung, nội dung người dùng điền trong đây bằng biểu thức lấy dữ liệu từ các hàng nằm cùng giá trị với profileId đang chạy, ví dụ id của profile đang chạy là 15981 thì email lấy bằng biểu thức tổng quát {{spreadSheets.khoa_tham_chieu.[profileId].ten_cot}} khi sử dụng trong quy trình này là {{spreadSheets.data.[profileId].pass}} sẽ là 213edasd

Cuối cùng, sau khi điền thông tin người dùng sẽ sử dụng node Click Chuột được cấu hình như sau để nhấn vào node Login

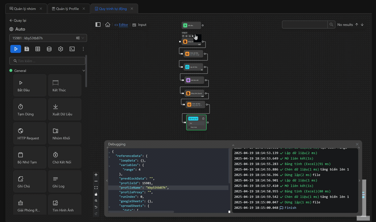
Khi đó cụm node sẽ như sau

Khi chạy cụm node này, thì quy trình đã điền email và password sau đó nhấn phím Login như người dùng mong muốn

Ví dụ sử dụng nhiều dữ liệu ở một profile
Ví dụ
Ở đây người dùng đang muốn mở nhiều đường link video YouTube sau đó thực hiện hành động nhấn thích video đó

Đầu tiên người dùng sẽ chuẩn bị một file dữ liệu gồm 2 cột profileId, link như sau

Tiếp theo, người dùng sẽ cấu hình node Bảng tính để lấy dữ liệu từ file excel. Đường dẫn file là đường dẫn tới file chứa dữ liệu. Ở phạm vi người dùng để phạm vi của dữ liệu muốn lấy là A1:B3, hoặc để chắc chắn hơn thì người dùng có thể để là A1:B1000 phòng trừ thêm nhiều dữ liệu hơn ở file dữ liệu này thì node này vẫn lấy được hết dữ liệu. Khoá tham chiếu người dùng đặt là data. Tiếp đó chọn Sử dụng hàng đầu làm khoá chính để sử dụng tên hàng đầu tiên trong file dữ liệu làm khoá chính. Tiếp theo, chọn cột dùng làm khoá chính là: profileId để có thể chỉ định dữ liệu ở hàng tương ứng với profileId khi dùng ở profile đó.

Tiếp theo, chọn Giá trị là dạng mảng. Khi đó dữ liệu sẽ có dạng các đường link cùng một giá trị profileId sẽ nằm trong một mảng giá trị

Tiếp theo, người dùng sẽ sử dụng node Chèn dữ liệu để gán giá trị mảng ở mỗi profileId tương ứng vào một biến arr

Tiếp theo, người dùng sẽ cấu hình node Lặp dữ liệu với Lặp qua biến arr như sau

Tiếp theo, người dùng sẽ cấu hình node Mở liên kết lấy giá trị mỗi lần lặp qua từ node Lặp dữ liệu để sử dụng trong URL tab mới. Ở đây thay vì đường link thông thường thì người dùng sẽ điền biểu thức lấy giá trị mỗi lần lặp {{loopData.arr.link}}

Tiếp theo, người dùng sẽ cấu hình node Click Chuột để nhấn thích video mới được mở

Sau đó, người dùng sẽ dùng node Tạm dừng để dừng 1 giây trước khi mở đến link tiếp theo
Cuối cùng là node Dừng lặp để đánh dấu điểm kết thúc vòng lặp
Khi đó cụm node sẽ như sau

Khi chạy thì quy trình đã mở các đường link tương ứng với profileId của profile đang chạy và like từng video đó

Cập nhật giá trị ô bảng tính
Cập nhật giá trị của một ô có sẵn trong file
Đường dẫn file
Chọn đường dẫn file excel trong máy tính
Phạm vi
Phạm vi giá trị của các ô mà người dùng muốn lấy, cập nhật hoặc xoá. Người dùng có thể xác định phạm vi ô bằng cách sử dụng Kí hiệu A1 like Sheet1!A1:B2 hoặc A1:B2 hoặc A1 (viết ngắn gọn của A1:A1)
Dữ liệu từ
Nguồn dữ liệu để cập nhật bảng tính, mặc định là bảng. Dữ liệu trong phạm vi sẽ được ghi đè. Số ô được ghi đè phụ thuộc vào nguồn dữ liệu.
- Giá trị cụ thể: Dữ liệu được nhập sẽ được ghi vào ô đầu tiên trong phạm vi đã chọn. Giá trị dữ liệu có thể là số, chuỗi, boolean
- Bảng: lấy dữ liệu đã được chèn vào bảng
- Ghi key vào hàng đầu: Điền cả tên cột và giá trị vào ô đó
- Tuỳ chỉnh: dữ liệu được nhập phải là một mảng thuộc kiểu dữ liệu mảng với cú pháp JSON hợp lệ.
Ví dụ thực tế
Ví dụ cập nhật nhiều ô khi chạy một profile
Ví dụ
Người dùng có file dữ liệu gồm 2 cột như sau

Kịch bản ở đây của người dùng là lấy từng đường link rồi mở lên, mở đường link nào thì sẽ cập nhật ở cột status là done
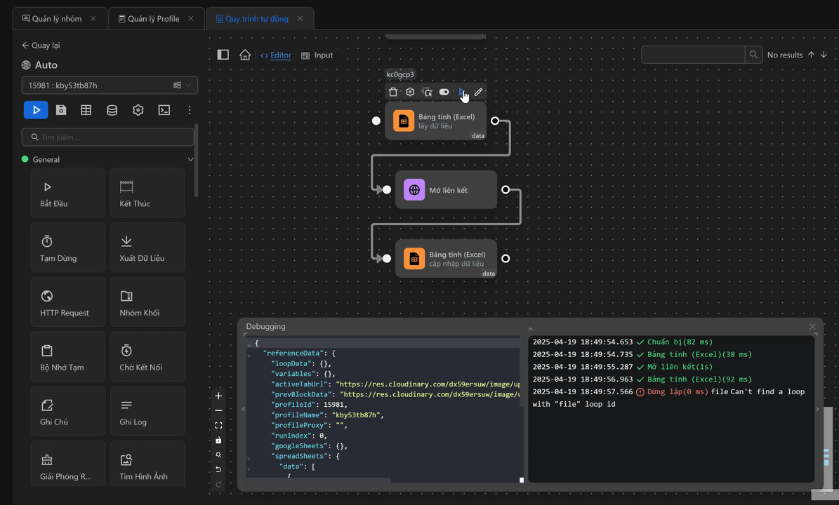
Đầu tiên người dùng sẽ sử dụng node Bảng tính để lấy ra dữ liệu từ file. Người dùng chọn lựa chọn Lấy giá trị ô bảng tính để lấy dữ liệu từ file. Người dùng cấu hình Đường dẫn file chứa đường dẫn file đó. Phạm vi là cột chứa các đường link đó. Khoá tham chiếu người dùng cấu hình là data. Ở đây người dùng chọn Sử dụng hàng đầu tiên là khoá để sử dụng hàng đầu là khoá để có thể truy cập dữ liệu ở cột tương ứng

Tiếp theo, người dùng sẽ cấu hình node Chèn dữ liệu để tạo một biến range có giá trị bằng 2, người dùng tạo biến này để sử dụng ở một số node sắp tới

Tiếp theo, người dùng sẽ cấu hình node Lặp dữ liệu để lấy dữ liệu từ node Bảng tính đầu tiên

Tiếp theo, người dùng cấu hình node Mở liên kết để mở đường link lấy từ node Lặp dữ liệu

Tiếp theo, người dùng sẽ cấu hình node Bảng tính thứ hai trong quy trình. Người dùng chọn Cập nhật giá trị ô bảng tính để cập nhật giá trị vào ô đã có sẵn trong file. Tiếp theo, đến phần Phạm vi, người dùng sử dụng biến range đã tạo trước đó bởi node Chèn dữ liệu để có thể cập nhật giá trị ở cột B. Ở lần này giá trị người dùng sẽ cập nhật vào ô B2, vì mặc định giá trị sẽ bắt đầu từ hàng thứ 2 bởi hàng một đã là tên các cột nên biến người dùng sẽ tạo bắt đầu bằng giá trị 2. Tiếp theo, người dùng sẽ chọn Giá trị cụ thể muốn cập nhật ở Dữ liệu từ với giá trị là done

Tiếp theo, người dùng cấu hình node Chèn dữ liệu thứ hai để tăng biến range lên một đơn vị. Để khi lấy đường link ở hàng tiếp theo ở cột A, giá trị sẽ cập nhật ở ô bên cạnh ở cột B.

Cuối cùng là node Dừng lặp để kết thúc vòng lặp lấy dữ liệu
Khi đó cụm node sẽ như sau

Khi chạy cụm node, các đường link đã được mở và dữ liệu cũng đã được cập nhật ở cột mong muốn


Ví dụ cập nhật một ô theo thứ tự chạy của profile
Ví dụ
Người dùng có file dữ liệu gồm 2 cột như sau

Kịch bản ở đây của người dùng là lấy một đường link tương ứng với thứ tự profile đó(profile đầu tiên sẽ mở link ở hàng đầu tiên) rồi mở lên, mở đường link nào thì sẽ cập nhật ở cột status là done
Đầu tiên người dùng sẽ sử dụng node Bảng tính để lấy ra dữ liệu từ file. Người dùng chọn lựa chọn Lấy giá trị ô bảng tính để lấy dữ liệu từ file. Người dùng cấu hình Đường dẫn file chứa đường dẫn file đó. Phạm vi là cột chứa các đường link đó. Khoá tham chiếu người dùng cấu hình là data. Ở đây người dùng chọn Sử dụng hàng đầu tiên là khoá để sử dụng hàng đầu là khoá để có thể truy cập dữ liệu ở cột tương ứng

Tiếp theo, người dùng cấu hình node Mở liên kết để mở đường link lấy từ node Lặp dữ liệu, ở đây người dùng sẽ mở đường dẫn tương ứng với thứ tự profile đang chạy bằng biểu thức {{spreadSheets.data.[runIndex].link}}, profile đầu tiên sẽ có giá trị runIndex là 0, khi đó sẽ lấy hàng dữ liệu đầu tiên

Tiếp theo, người dùng sẽ cấu hình node Bảng tính thứ hai trong quy trình. Người dùng chọn Cập nhật giá trị ô bảng tính để cập nhật giá trị vào ô đã có sẵn trong file. Tiếp theo, đến phần Phạm vi, người dùng sử dụng với biểu thức runIndex để có thể cập nhật giá trị ở cột B. Profile đầu tiên chạy thì giá trị runIndex sẽ là 0, sau khi cộng với 2 bằng hàm increment thì giá trị sẽ là 2 vậy nên giá trị người dùng sẽ cập nhật vào ô B2. Tiếp theo, người dùng sẽ chọn Giá trị cụ thể muốn cập nhật ở Dữ liệu từ với giá trị là done

Khi đó cụm node sẽ như sau

Khi chạy cụm node, các đường link đã được mở và dữ liệu cũng đã được cập nhật ở cột mong muốn


Chú ý
Cần phải tắt file đi (nếu file đang được mở.. vd bởi Excel Windows,...) khi chạy để tránh bị lỗi
Chèn hoặc thêm các giá trị ô bảng tính
Chèn hoặc thêm giá trị vào trong một ô ở file dữ liệu
Đường dẫn file
Chọn đường dẫn file excel trong máy tính
Phạm vi
Phạm vi giá trị của các ô mà người dùng muốn lấy, cập nhật hoặc xoá. Người dùng có thể xác định phạm vi ô bằng cách sử dụng Kí hiệu A1 like Sheet1!A1:B2 hoặc A1:B2 hoặc A1 (viết ngắn gọn của A1:A1)
Dữ liệu từ
Nguồn dữ liệu để cập nhật bảng tính, mặc định là bảng Chức năng này sẽ tìm hàng khả dụng chưa có dữ liệu trong phạm vi đã chọn và thêm mới các hàng tại vị trí đó các hàng liền sau sẽ đươc dịch chuyển xuống dưới. Số hàng cột được thêm sẽ phụ thuộc vào dữ liệu nguồn
- Bảng: lấy dữ liệu đã được chèn vào bảng
- Ghi key vào hàng đầu: Điền cả tên cột và giá trị vào ô đó.
- Giá trị cụ thể: Dữ liệu được nhập sẽ được thêm mới vào ô đầu tiên khả dụng trong phạm vi đã chọn. Giá trị dữ liệu có thể là số, chuỗi, boolean
- Tuỳ chỉnh: dữ liệu được nhập phải là một mảng thuộc kiểu dữ liệu mảng với cú pháp JSON hợp lệ.
Ví dụ thực tế
Chú ý
Cần phải tắt file đi (nếu file đang được mở.. vd bởi Excel Windows,...) khi chạy để tránh bị lỗi
Xoá giá trị ô bảng tính
Xoá giá trị của bảng tính theo phạm vi đã chọn, có thể xoá một ô hoặc một phạm vi
Đường dẫn file
Chọn đường dẫn file excel trong máy tính
Phạm vi
Phạm vi giá trị của các ô mà người dùng muốn lấy, cập nhật hoặc xoá. Người dùng có thể xác định phạm vi ô bằng cách sử dụng Kí hiệu A1 like Sheet1!A1:B2 hoặc A1:B2 hoặc A1 (viết ngắn gọn của A1:A1)
Ví dụ thực tế
Ví dụ
Ở đây người dùng muốn tạo một quy trình mở đoạn link lấy trong file, khi mở lên thì xoá đoạn link đó trong file, mỗi profile mở link 1 lần rồi xoá và kết thúc quy trình
Đầu tiên người dùng sẽ cấu hình một file dữ liệu gồm đường link các ảnh

Tiếp theo, người dùng sẽ cấu hình node Bảng tính để lấy dữ liệu từ file. Người dùng cấu hình đường dẫn đến file, phạm vi của dữ liệu người dùng cấu hình phạm vi từ hàng thứ nhất của cột A đến hàng thứ 1000, chọn khoá tham chiếu là data, chọn lựa chọn Sử dụng hàng đầu làm khoá

Tiếp theo, người dùng sẽ cấu hình node Mở liên kết để mở đến đường link lấy được bằng biểu thức {{spreadSheets.data.[runIndex].link}}, biểu thức này lấy giá trị đầu tiên khi chạy profile đầu tiên, lấy giá trị thứ hai khi chạy profile thứ hai

Cuối cùng người dùng cấu hình node Bảng tính thứ hai để thực hiện hành động xoá dữ liệu đường link vừa lấy. Người dùng sẽ chọn lựa chọn Xoá giá trị ô bảng tính, sau đó cấu hình đường dẫn đến file cần xoá, phạm vi người dùng cấu hình theo biểu thức A{{$increment([runIndex],2)}} khi đó profile đầu tiên chạy xong node này sẽ xoá dữ liệu ở hàng thứ hai trong file do giá trị runIndex ở profile đầu tiên sẽ bằng 0, hàm increment sẽ trả về giá trị 2, khi đó phạm vi sẽ là A2, vậy là giá trị ở ô A2 cũng chính là đường link đầu tiên sẽ được xoá

Khi đó cụm node sẽ như sau

Khi chạy cụm node, người dùng thấy quy trình đã mở đường link đầu tiên và sau đó xoá đường link đó trong file


Chú ý
Cần phải tắt file đi (nếu file đang được mở.. vd bởi Excel Windows,...) khi chạy để tránh bị lỗi
