Lặp Dữ Liệu
Sử dụng node này để lặp qua một loạt dữ liệu, phạm vi lặp thường nằm giữa hai node Lặp dữ liệu và Dừng lặp. Dữ liệu sẽ được lặp tuần tự nếu không có cấu hình thêm ở node
Biểu thức tổng quát dùng để truy cập vào danh sách dữ liệu mà node này đang nhận sẽ là {{loopData.loopId}} với loopId là giá trị người dùng có thể thay đổi
ID Vòng lặp
ID để xác định vòng lặp. Sử dụng ID này để truy cập dữ liệu vòng lặp bên trong biểu thức hoặc điền vào node Dừng lặp.
Lặp qua
Cột dữ liệu
Lặp các dữ liệu của một cột dữ liệu trong bảng
Ví dụ
Người dùng sẽ sử dụng node Lặp dữ liệu để lặp qua các giá trị trong cột age
Đầu tiên, người dùng cần tạo cột trong bảng, ở đây người dùng sẽ tạo 2 cột là age và name

Sau đó, người dùng sẽ chèn dữ liệu vào các cột đó bằng node Chèn dữ liệu

Tiếp theo, để có thể lặp được dữ liệu trong cột, người dùng sẽ cấu hình node Lặp dữ liệu với lựa chọn lặp theo cột dữ liệu

Tiếp theo, để lấy dữ liệu của mỗi lần lặp với các cột age tương ứng người dùng sẽ sử dụng biểu thức {{loopData.IBlOSE.age}} trong node Nhấn phím để điền giá trị đó ra

Cuối cùng người dùng sẽ chạy đoạn quy trình để lấy ra giá trị ở cột age với mỗi lần lặp

Số đếm
Lặp lại hành động hoặc giá trị bằng số đếm đã chọn
Ví dụ
Người dùng sẽ sử dụng node Lặp dữ liệu để lặp lại các giá trị theo số đếm từ 1 đến 2 Đầu tiên người dùng sẽ cấu hình node Lặp dữ liệu với lựa chọn lặp theo số đếm, ở đây người dùng chọn lặp từ số 1 đến 2, có nghĩa là người dùng sẽ lặp 2 lần.

Để tính số lần lặp lại thì rất đơn giản. Ví dụ số lần lặp lại khi nhập số đếm từ 3 đến 5 sẽ là 3 lần. Cách tính sẽ là (5-3)+1. Tương tự nếu số đếm từ 2 đến 6 thì số lần lặp lại sẽ là (6-2)+1= 5 lần.
Tiếp theo, là cấu hình node Nhấn Phím để ghi đoạn văn bản 123 mỗi lần lặp lại.

Cuối cùng người dùng sẽ chạy thử đoạn quy trình này

Google Trang tính
Lặp qua các dữ liệu được lấy từ node Google Sheets. Mỗi lần lặp sẽ lấy dữ liệu trong một hàng của Google sheets
- Khoá lên kết: khoá để kết nối với node
Google sheets. Tên khoá này cần giống với tênKhóa tham chiếu (tùy chọn)trong nodeGoogle sheets
Ví dụ khi sử dụng nhiều dữ liệu ngẫu nhiên trong nhiều lần lặp
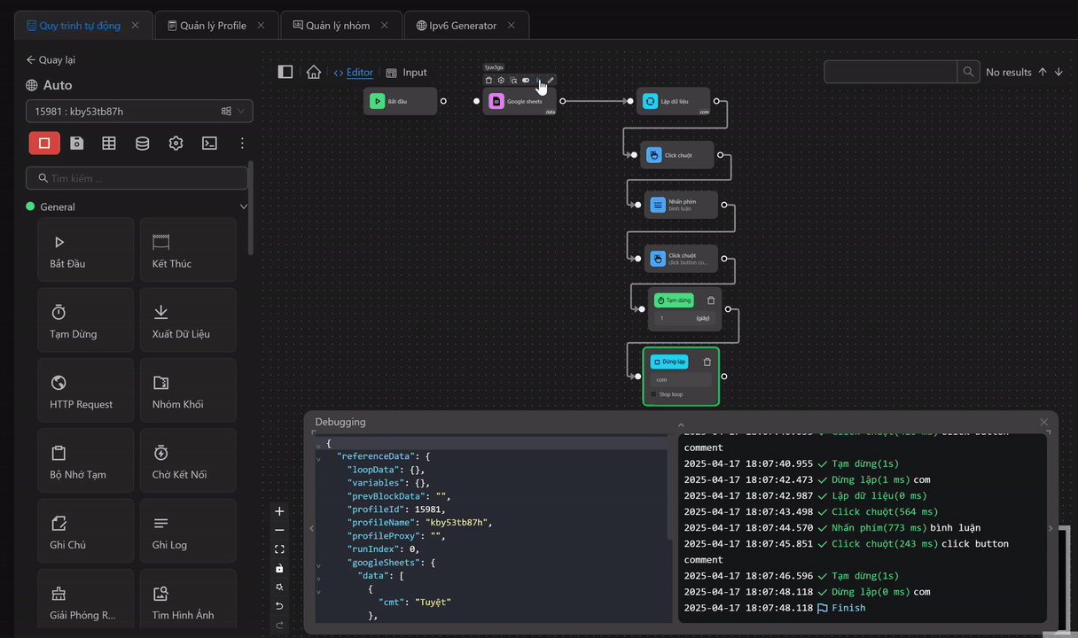
Người dùng sẽ sử dụng trong quy trình bình luận nhiều lần trên một video trên YouTube
Đầu tiên người dùng sẽ chuẩn bị một trang dữ liệu trên Google Trang tính như sau

Tiếp theo, để có thể lấy được dữ liệu từ Google Trang tính người dùng sẽ cấu hình node Google Sheets như sau

Tiếp theo, người dùng sẽ cấu hình node Lặp dữ liệu với lựa chọn lặp theo Google Sheets. Ở đây người dùng muốn lặp hai lần để lấy dữ liệu nên người dùng sẽ cấu hình 2 ở ô Số lần lặp tối đa. Người dùng cũng muốn lấy dữ liệu một cách ngẫu nhiên nên sẽ chọn Thứ tự lặp ngẫu nhiên

Tiếp theo, người dùng sẽ cấu hình node Click Chuột để nhấn vào ô bình luận

Tiếp theo, cấu hình node Nhấn Phím với biểu thức để lấy ra giá trị ở cột cmt mỗi lần lặp. Ở đây người dùng sẽ sử dụng biểu thức {{loopData.com.cmt}}. Vì người dùng đã nhấn vào ô bình luận nên người dùng không cần điền selector vào node

Tiếp theo, cấu hình node Click Chuột để nhấn vào nút Comment để bình luận đoạn văn bản vừa ghi

Sau đó, người dùng sẽ thêm node Tạm Dừng 1 giây để tiếp tục bình luận lần thứ hai
Cuối cùng người dùng sẽ cấu hình node Dừng lặp, ở node này người dùng sẽ điền id giống với id ở node Lặp dữ liệu
Khi đó cụm node sẽ như sau

Khi cấu hình cụm node như này, thì quy trình sẽ chạy từ node Google sheets đến node Lặp dữ liệu, sau khi thực hiện hàng loạt các node từ Click Chuột đến node Tạm dừng, luồng công việc sẽ chạy lại theo số lần người dùng đã cấu hình trong ô Số lần lặp tối đa. Người dùng có thể hiểu là quy trình sẽ chạy lại các node nằm trong 2 node Lặp dữ liệu và Dừng lặp theo số lần đã chọn.
Khi chạy thì quy trình sẽ bình luận hai lần theo như mong muốn

Bảng tính
Lặp qua các dữ liệu được lấy từ trong file dữ liệu Excel
Ví dụ khi lấy nhiều giá trị ngẫu nhiên
Người dùng sẽ sử dụng node Lặp dữ liệu để lấy dữ liệu ngẫu nhiên trong cột fName và lName được lấy từ file excel để sử dụng trong quy trình đăng ký tài khoản trên w3schools. Người dùng muốn họ và tên sẽ được lấy ngẫu nhiên trong một file.

Đầu tiên người dùng sẽ chuẩn bị một file dữ liệu Excel như sau

Tiếp theo, để có thể lấy được dữ liệu trong cột ho từ file excel đó người dùng sẽ cấu hình node Bảng tính như sau

Tiếp theo, người dùng sẽ cấu hình node Lặp dữ liệu với lựa chọn lặp theo Bảng tính

Tiếp theo, cấu hình node Nhấn Phím với biểu thức để lấy ra giá trị ở cột ho mỗi lần lặp. Ở đây người dùng sẽ sử dụng biểu thức {{loopData.fName.ho}}

Cuối cùng người dùng sẽ cấu hình node Dừng lặp, ở node này người dùng sẽ điền id giống với id ở node Lặp dữ liệuvà người dùng chỉ muốn điền giá trị một lần sau đó thoát khỏi vòng lặp nên người dùng sẽ tích vào ô Stop loop
Cụm node tiếp theo người dùng sẽ chuẩn bị một file dữ liệu Excel như sau

Tiếp theo, để có thể lấy được dữ liệu trong cột ten từ file excel đó người dùng sẽ cấu hình node Bảng tính như sau

Tiếp theo, người dùng sẽ cấu hình node Lặp dữ liệu với lựa chọn lặp theo Bảng tính

Tiếp theo, cấu hình node Nhấn Phím với biểu thức để lấy ra giá trị ở cột ten mỗi lần lặp. Ở đây người dùng sẽ sử dụng biểu thức {{loopData.lName.ho}}

Cuối cùng người dùng sẽ cấu hình node Dừng lặp, ở node này người dùng sẽ điền id giống với id ở node Lặp dữ liệuvà người dùng chỉ muốn điền giá trị một lần sau đó thoát khỏi vòng lặp nên người dùng sẽ tích vào ô Stop loop
Khi đó cụm node sẽ như sau

Khi chạy thì quy trình đã điền các giá trị ngẫu nhiên ở các cột ho và ten vào các ô tương ứng 
Biến
Lặp qua các giá trị của biến khi biến có kiểu giá trị mảng.
Ví dụ
Ở đây người dùng đang muốn bình luận ngẫu nhiên nhiều lần vào một video trên YouTube

Đầu tiên người dùng sẽ chuẩn bị một file text chứa danh sách các bình luận muốn dùng

Tiếp theo, người dùng sẽ cấu hình node Read File Text để có thể lấy ra dữ liệu và gán vào biến cmt

Tiếp theo, trong node Lặp dữ liệu người dùng sẽ cấu hình Lặp qua biến cmt, chọn Thứ tự lặp ngẫu nhiên để lấy ra các giá trị ngẫu nhiên trong biến mỗi lần lặp, chọn Số lần lặp tối đa là 2 để chỉ lấy 2 lần dữ liệu sử dụng

Tiếp theo, người dùng cấu hình node Click Chuột để nhấn vào phần bình luận

Tiếp theo, người dùng node Nhấn phím để thực hiện điền dữ liệu mỗi lần lấy ra vào phần bình luận bằng biểu thức {{loopData.cmt}}. Ỏ node này người dùng không cấu hình selector do node Click Chuột đã click vào phần bình luận rồi

Tiếp theo, cấu hình node Click Chuột để bình luận đoạn văn bản vừa ghi

Tiếp theo, là node Tạm dừng để tạm dừng 1 giây sau đó tiếp tục bình luận lần nữa
Cuối cùng là node Dừng lặp. Khi đó cụm node sẽ như sau

Khi chạy cụm node thì quy trình đã bình luận hai lần với văn bản ngẫu nhiên ở mỗi lần

Dữ liệu tuỳ chỉnh
Khi người dùng chọn dữ liệu tuỳ chỉnh, đảm bảo người dùng viết dưới dạng mảng dữ liệu kiểu cú pháp JSON.
Ví dụ sử dụng node Lặp dữ liệu để lặp qua Dữ liệu tuỳ chỉnh
Đầu tiên người dùng sẽ cấu hình node Lặp dữ liệu với lựa chọn lặp qua Dữ liệu tuỳ chỉnh

Tiếp theo, người dùng sẽ dùng Nhập dữ liệu đầu vào bằng cách click vào nút Chèn dữ liệu, sau đó sẽ hiển thị một bảng lên, người dùng cần dán các dữ liệu muốn lặp trong bảng đó. Chú ý dữ liệu cần để dưới dạng mảng. Ví dụ như người dùng muốn chèn mảng dữ liệu này vào
["one", "two", 3, 4, { "name": "an" }]
Tiếp theo, người dùng sử dụng node Nhấn Phím để ghi ra các trong dữ liệu tuỳ chỉnh với biểu thức {{loopData.loopId}}

Cụm node sẽ như sau

Cuối cùng người dùng sẽ chạy thử đoạn quy trình này. Người dùng có thể thấy các giá trị
["one", "two", 3, 4, { "name": "an" }]đã được ghi ra

Các phần tử
khi người dùng chọn lựa chọn Lặp qua Các phần tử thì node này sẽ lặp qua từng phần tử có Bộ chọn CSS trùng với Bộ chọn CSS mà người dùng nhập vào
Ví dụ
Ở đây người dùng đang muốn thực hiện cào dữ liệu tên tiêu đề các video có trên kênh

Đầu tiên người dùng sẽ cấu hình node Lặp dữ liệu với lựa chọn lặp qua Các phần tử. Để có thể lấy được tiêu đề của các video đó. Ở đây người dùng cần điền selector chung của các phần tử chứa tiêu đề video đó. Sau đó, cấu hình số tiêu đề muốn lấy ở mục Số lần lặp tối đa. Người dùng muốn lấy tuần tự 5 tiêu đề đầu tiên nên sẽ không cấu hình Thứ tự lặp ngẫu nhiên

Tiếp theo, để lấy được tiêu đề, người dùng sẽ sử dụng node Trích văn bản để lấy ra văn bản trong mỗi phần tử lặp, ở trong node này thay vì điền selector của phần tử chứa tiêu đề, người dùng chỉ cần điền công thức tổng quát với biểu thức {{loopData.vid}}, biểu thức này sẽ đại diện cho phần tử đang được lặp. Sau đó, chèn giá trị được lấy vào cột title đã tạo trước đó. Khi đó mỗi giá trị lấy được sẽ được chèn vào từng hàng trong cột

Tiếp người dùng sẽ dùng node Dừng lặp để kết thúc lặp phần tử tại đây, quy trình sẽ chạy lại node Trích văn bản cho đến khi hết 5 lần người dùng đã cấu hình
Cuối cùng người dùng cấu hình node Xuất dữ liệu để xuất ra dữ liệu được chèn vào cột ra một file

Cụm node sẽ như sau

Khi chạy cụm node này, kết quả người dùng nhận được là danh sách các tiêu đề đã lấy

Kết quả trong file sẽ như sau

Số lần lặp tối đa
Tuỳ chỉnh số dữ liệu tối đa muốn lặp, mặc định là 0 sẽ lặp tất cả dữ liệu
Bắt đầu từ vị trí
Lặp từ vị trí số 0 tương ứng với vị trí đầu tiên của dữ liệu trong một danh sách
Đảo ngược thứ tự vòng lặp
Lặp từ phần tử cuối cùng cho đến phần tử đầu tiên trong danh sách dữ liệu
Thứ tự lặp ngẫu nhiên
Lấy ra một phần tử ở thứ tự ngẫu nhiên trong danh sách
Chú ý
Đảm bảo trang không bị tải lại khi dùng node này, nếu không node này sẽ bị lỗi
