Random
Node này dùng để tạo ngẫu nhiên các kiểu dữ liệu như tên, họ, họ và tên, mật khẩu, email...
Ngôn ngữ
Người dùng có thể chọn loại ngôn ngữ của kiểu dữ liệu muốn random
- English: tạo dữ liệu ngẫu nhiên bằng tiếng Anh.
- Tiếng Việt: dữ liệu được random là tiếng Việt
Type
Người dùng có thể chọn các kiểu dữ liệu muốn random. Có rất nhiều kiểu dữ liệu người dùng có thể chọn lựa
Kiểm tra
Hiển thị một giá trị theo Ngôn ngữ và Type người dùng đã chọn
Gán cho biến
Có thể gán văn bản cho Biến
- Tên Biến: Ghi tên của biến để gán văn bản cho biến. Trường này là tùy chọn khi người dùng chọn
Gán cho biến
Chèn Vào Bảng
Có thể chọn một cột trong Bảng để gán văn bản cho cột đấy.
- Chọn Cột: Cột nơi văn bản sẽ được chèn vào. Trường này là tùy chọn khi người dùng chọn
Chèn vào bảng
Ví dụ thực tế
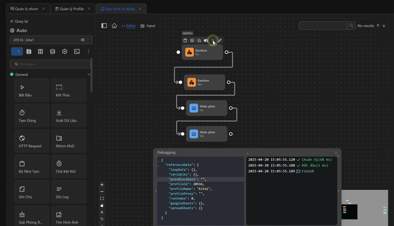
Ở quy trình đăng ký tài khoản Yahoo người dùng đang muốn random hai giá trị First name và Last name theo ngôn ngữ English

Người dùng sẽ cấu hình node Random như sau. Đầu tiên chọn Ngôn ngữ là English. Tiếp theo, chọn Type là Họ. Sau đó, chọn gán cho biến fName

Tiếp theo, người dùng sẽ cấu hình node Random thứ hai như sau. Đầu tiên chọn Ngôn ngữ là English. Tiếp theo, chọn Type là Tên. Sau đó, chọn gán cho biến lName

Tiếp theo, người dùng sẽ điền giá trị 2 biến vào trong 2 node Nhấn phím để điền vào 2 ô giá trị trên trang như sau


Khi đó cụm node sẽ như sau

Khi chạy cụm node, 2 giá trị tên họ đã được chèn vào hai ô trên trang

