Tab hoạt động
Đặt tab hiện tại đang hiển thị trên màn hình làm tab đang hoạt động.
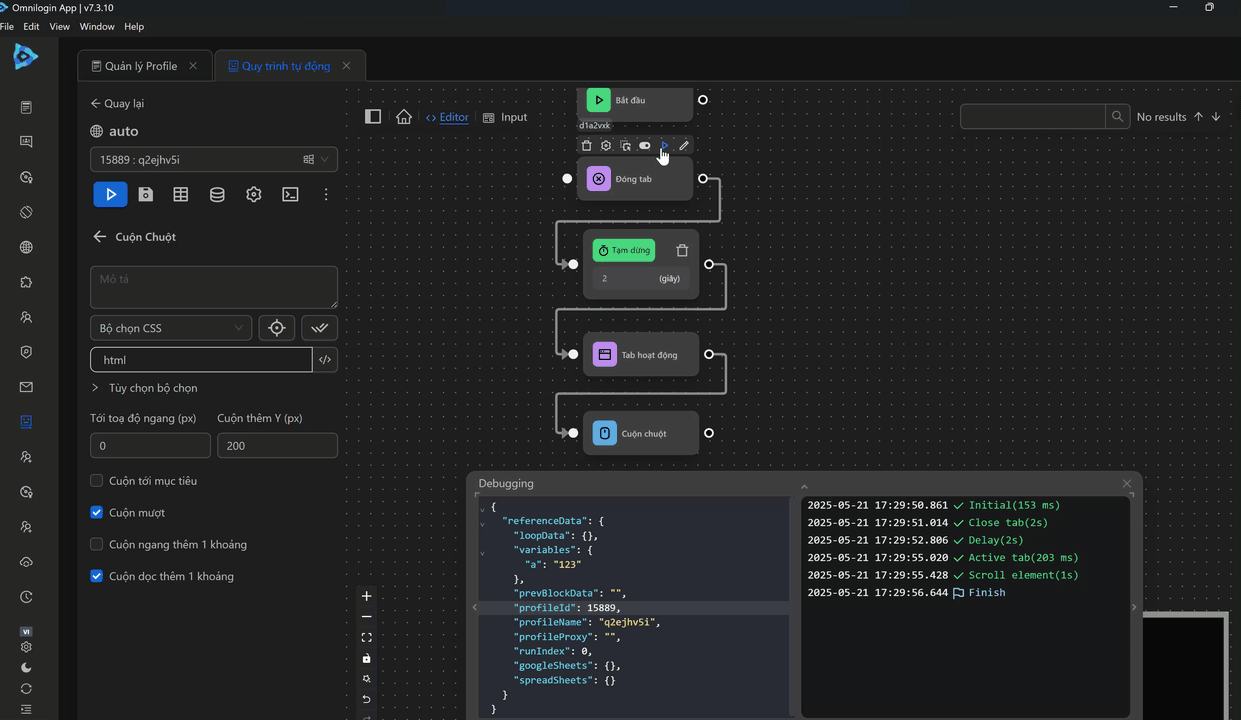
Trong trường hợp này, đóng tab hiện tại, sau đó chọn tab liền kề làm tab hoạt động và thực hiện thao tác cuộn chuột trên tab đó..


Trước tiên, cấu hình node Đóng tab để đóng tab hiện tại 
Tiếp theo, cấu hình node Tạm dừng với thời gian 2 giây
Tiếp theo, sử dụng node Tab Hoạt Động để đặt tab hiện tại làm tab hoạt động.
Cuối cùng, cấu hình node Cuộn chuột để cuộn trên tab vừa được đặt làm tab hoạt động. 
Quy trình sẽ như sau

Khi chạy quy trình đó sẽ như sau

