Finally Execute
Node này chứa các node thực thi cuối cùng khi quy trình kết thúc, dù có lỗi hay không.
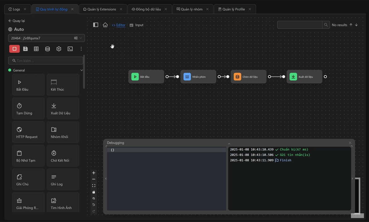
Ví dụ
Ví dụ, trong quy trình tạo ví, xuất dữ liệu sau khi sử dụng node Nhấn Phím
Thông thường nếu node Nhấn Phím chạy thành công thì các node Chèn Dữ Liệu và Xuất Dữ Liệu sẽ được thực thi và khi đó dữ liệu sẽ được xuất ra máy

Nhưng trong trường hợp node Nhấn Phím bị lỗi, khi đó các node Chèn Dữ Liệu và Xuất Dữ Liệu sẽ không được thực thi vì quy trình sẽ bị dừng ở node bị lỗi

Do đó để khắc phục trường hợp này, người dùng hãy dùng node Finally execute để có thể xuất ra dữ liệu dù quy trình có chạy thành công hay lỗi. Kết quả cho thấy, dù quy trình lỗi hay thành công, dữ liệu vẫn được xuất.


