Google Trang tính
Lấy giá trị ô bảng tính
Lấy giá trị ô của bảng tính từ Google Trang tính
Truy cập trang tính
Trước khi sử dụng node này, đảm bảo Google Sheet được chia sẻ công khai.

Nếu chưa hiển thị như trên, người dùng có thể bật quyền công khai như sau




Id bảng tính
Nhập ID của Google Sheet. Sao chép đường dẫn của Google Sheet và dán vào, node sẽ tự trích xuất ID, loại bỏ các ký tự thừa.
Phạm vi
Phạm vi dữ liệu muốn lấy ra để sử dụng. Chẳng hạn với dữ liệu như hình, người dùng muốn lấy các giá trị từ hàng 1 cột A đến hàng 3 cột B thì phạm vi sẽ là A1:B3.

Ngoài ra trong trường hợp có nhiều trang tính, thì cần thêm tên trang tính trước phạm vi, chẳng hạn có 2 trang tính là Sheet1 và Sheet2, người dùng muốn lấy các giá trị từ hàng 1 cột A đến hàng 3 cột B nằm ở trang tính Sheet1 thì phạm vi sẽ ghi là Sheet1!A1:B3

Khoá tham chiếu
Tham chiếu từ khoá để xác định dữ liệu từ Google Trang tính
Sử dụng hàng đầu tiên làm từ khoá
Khi chọn hàng đầu tiên làm khóa, các giá trị ở cột tương ứng sẽ được định danh, và người dùng có thể lấy ra các giá trị đó dựa vào khoá đó.
Tên cột dùng làm khoá chính
Trong trường hợp người dùng muốn dùng chính xác dữ liệu với profile đang chạy thì người dùng chọn lựa chọn này
Giá trị là dạng mảng
Trong trường hợp người dùng muốn dùng nhiều dữ liệu ở cùng một profile, người dùng có thể chọn lựa chọn này.
Xem trước dữ liệu
Nếu người dùng nhập trực tiếp id vào mục Id bảng tính thì có thể chọn xem trước dữ liệu ở đây
Biểu thức tổng quát
Biểu thức tổng quát để lấy dữ liệu từ Google Trang tính sẽ là {{googleSheets.khoa_tham_chieu}}
Trường hợp không cấu hình Tên cột làm khoá chính thì giá trị trả về sẽ ở dạng mảng. khi đó muốn truy cập đến phần tử đầu tiên thì sẽ dùng biểu thức tổng quát {{googleSheets.khoa_tham_chieu.0}}
Ví dụ
Ví dụ dữ liệu trong node Google Sheets như sau

Để truy cập phần tử đầu tiên thì biểu thức sẽ là {{googleSheets.data.0}} khi gán biểu thức đó vào biến a thì giá trị sẽ như sau

Để truy cập đến giá trị của link trong phần tử đó sẽ là {{googleSheets.data.0.link}} khi gán biểu thức đó vào biến b thì giá trị sẽ như sau

Ví dụ thực tế
Ví dụ login tài khoản vào một profile chỉ định
Ví dụ
Ở đây người dùng muốn sử dụng dữ liệu từ Google Trang tính để login tài khoản trên w3schools

Đầu tiên người dùng sẽ tạo một sheet gồm các ô profileId, email, pass

Cấu hình node Google sheets để lấy dữ liệu từ sheet. Dán id của sheet vào mục Id bảng tính. Ở phạm vi người dùng để phạm vi của dữ liệu muốn lấy là A1:C3, hoặc để chắc chắn hơn thì người dùng có thể để là A1:C1000 phòng trừ thêm nhiều dữ liệu hơn ở sheet này thì node này vẫn lấy được hết dữ liệu. Khoá tham chiếu người dùng đặt là data. Tiếp đó chọn Sử dụng hàng đầu làm khoá chính để sử tên cột trong sheet làm khoá chính. Tiếp theo, chọn cột dùng làm khoá chính là: profileId để có thể chỉ định dữ liệu ở hàng tương ứng với profileId khi dùng ở profile đó.

Cấu hình node Nhấn phím để điền thông tin email trong cột email từ Google Sheet. Đầu tiên người dùng điền selector tương ứng với phần tử chứa ô email. Tiếp theo, chọn lựa chọn Gõ nội dung, nội dung người dùng điền trong đây bằng biểu thức lấy dữ liệu từ các hàng nằm cùng giá trị với profileId đang chạy, ví dụ id của profile đang chạy là 15981 thì email lấy bằng biểu thức tổng quát {{googleSheets.khoa_tham_chieu.[profileId].ten_cot}} khi sử dụng trong quy trình này là {{googleSheets.data.[profileId].email}} sẽ là trujhasd23@gmail.com

Cấu hình node Nhấn phím để điền thông tin password trong cột passs từ Google Sheet. Đầu tiên người dùng điền selector tương ứng với phần tử chứa ô email. Tiếp theo, chọn lựa chọn Gõ nội dung, nội dung người dùng điền trong đây bằng biểu thức lấy dữ liệu từ các hàng nằm cùng giá trị với profileId đang chạy, ví dụ id của profile đang chạy là 15981 thì email lấy bằng biểu thức tổng quát {{googleSheets.khoa_tham_chieu.[profileId].ten_cot}} khi sử dụng trong quy trình này là {{googleSheets.data.[profileId].pass}} sẽ là 213edasd

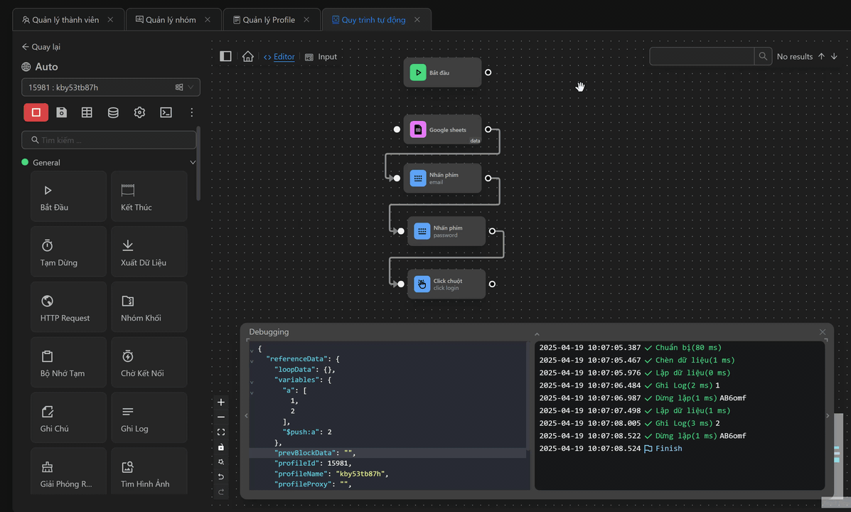
Cuối cùng, sau khi điền thông tin người dùng sẽ sử dụng node Click Chuột được cấu hình như sau để nhấn vào node Login

Khi đó cụm node sẽ như sau

Khi chạy cụm node, quy trình sẽ điền email, mật khẩu và nhấn nút Login như mong muốn

Ví dụ sử dụng nhiều dữ liệu ở một profile
Ví dụ
Ở đây người dùng đang muốn mở nhiều đường link video YouTube sau đó thực hiện hành động nhấn thích video đó

Đầu tiên người dùng sẽ chuẩn bị một sheet gồm 2 cột profileId, link như sau

Cấu hình node Google sheets để lấy dữ liệu từ sheet. Dán id của sheet vào mục Id bảng tính. Ở phạm vi người dùng để phạm vi của dữ liệu muốn lấy là A1:B3, hoặc để chắc chắn hơn thì người dùng có thể để là A1:B1000 phòng trừ thêm nhiều dữ liệu hơn ở sheet này thì node này vẫn lấy được hết dữ liệu. Khoá tham chiếu người dùng đặt là data. Tiếp đó chọn Sử dụng hàng đầu làm khoá chính để sử dụng hàng đầu tiên trong sheet làm khoá chính. Tiếp theo, chọn cột dùng làm khoá chính là: profileId để có thể chỉ định dữ liệu ở hàng tương ứng với profileId khi dùng ở profile đó.

Tiếp theo, chọn Giá trị là dạng mảng. Khi đó dữ liệu sẽ có dạng các đường link cùng một giá trị profileId sẽ nằm trong một mảng giá trị

Tiếp theo, người dùng sẽ sử dụng node Chèn dữ liệu để gán giá trị mảng ở mỗi profileId tương ứng vào một biến arr

Cấu hình node Lặp dữ liệu với Lặp qua biến arr như sau

Cấu hình node Mở liên kết lấy giá trị mỗi lần lặp qua từ node Lặp dữ liệu để sử dụng trong URL tab mới. Ở đây thay vì đường link thông thường thì người dùng sẽ điền biểu thức lấy giá trị mỗi lần lặp {{loopData.arr.link}}

Cấu hình node Click Chuột để nhấn thích video mới được mở

Sau đó, người dùng sẽ dùng node Tạm dừng để dừng 1 giây trước khi mở đến link tiếp theo
Cuối cùng là node Dừng lặp để đánh dấu điểm kết thúc vòng lặp
Khi đó cụm node sẽ như sau

Khi chạy thì quy trình đã mở các đường link tương ứng với profileId của profile đang chạy và like từng video đó

Chú ý
Nếu hiển thị như này, có nghĩa là Google Sheet đang chặn lấy dữ liệu, đợi thêm một thời gian rồi thử lại sau

