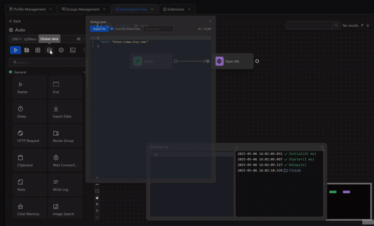
Global Data
Data is stored within the workflow and can be used anywhere throughout the workflow.
You can use the data stored in Global Data across different types of workflows.
Single-value data
Example: you have multiple Open URL nodes where the URL input shares the same domain: https://www.etsy.com/. Instead of editing each node individually to change the URL domain, you can define the URL domain in Global Data like this:
{
"url": "https://www.etsy.com/"
}Access the data inside the URL text field of the Open URL node using expressions. For example: {{globalData.url}}
Complex data
You have a dataset containing a list of Facebook account usernames and passwords and you want to log into each account using a different profile. To do this, follow these steps:
First, you need to prepare a data file containing the columns profileId, key

Then import the file into the main data by following these steps: first, write profileId into the primary column field during import, then upload the data file

Then use the syntax {{globalData.[profileId].key}} when entering the key to search

Finally, after running the process with multiple profiles, the corresponding keyword will be used in the corresponding profile

